Please rate how useful you found this document: 
Average: 3.4 (7 votes)

Overview

ProcessMaker 3.4.x - 3.6.x can manage numerous workspaces at a time. Each workspace has one MySQL database for each workspace to facilitate the use of ProcessMaker in hosted servers that limit the number of databases.

ProcessMaker 3.3.x till 3.4.x wf_<workspace-name>

This database contains all the information required by the Process Engine, including information about processes, cases, users, PM Tables, etc.

Tables with the prefix RBAC added to their names contain information about users to maintain a Role-Based Access Control (RBAC) system in ProcessMaker.

RBAC_AUTHENTICATION_SOURCE, RBAC_PERMISSIONS, RBAC_ROLES, RBAC_ROLES_PERMISSIONS, RBAC_SYSTEMS, RBAC_USERS, RBAC_USERS_ROLES

The database also includes Report Tables designed to allow external applications to access data from ProcessMaker cases. Report Tables have the prefix PMT_ in their names. Each Report Table creates a separate table in this database, which external databases can query.

Click the image below to see the Entity-Relationship diagram of this database.

ProcessMaker 3.5.x till 3.6.x wf_<workspace-name>

This database contains all the information required by the Process Engine, including information about processes, cases, users, PM Tables, etc.

Tables with the prefix RBAC added to their names contain information about users to maintain a Role-Based Access Control (RBAC) system in ProcessMaker.

RBAC_AUTHENTICATION_SOURCE, RBAC_PERMISSIONS, RBAC_ROLES, RBAC_ROLES_PERMISSIONS, RBAC_SYSTEMS, RBAC_USERS, RBAC_USERS_ROLES

The database also includes Report Tables designed to allow external applications to access data from ProcessMaker cases. Report Tables have the prefix PMT_ in their names. Each Report Table creates a separate table in this database, which external databases can query.

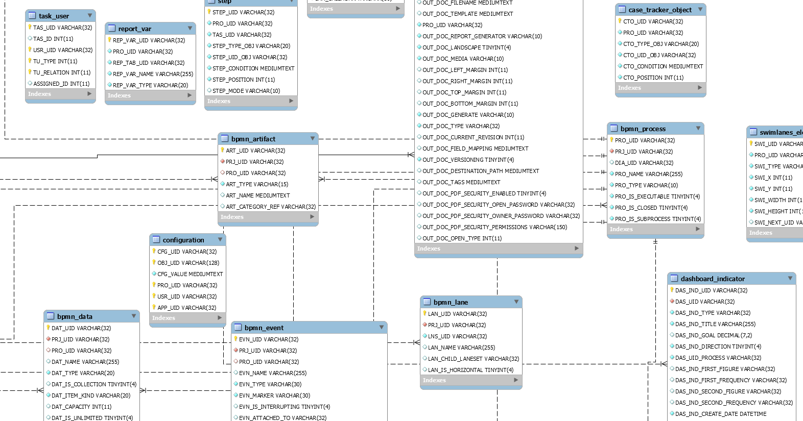
Click the image below to see the Entity-Relationship diagram of this database.

Database Schema Changes from ProcessMaker 3.3.x to 3.4.x

The following tables describe all the changes made to the ProcessMaker Database Schema from ProcessMaker version 3.3.16 to 3.4.x. These changes include new tables and fields, updated fields, new keys and field type changes. Notice that no field has been removed, which means that existing records won't get lost when upgrading from ProcessMaker 3.3.16 to 3.4.x.

New Tables

Table Fields
JOBS_FAILED
  • `id` bigint(20) NOT NULL AUTO_INCREMENT
  • `connection` mediumtext NOT NULL
  • `queue` mediumtext NOT NULL
  • `payload` mediumtext NOT NULL
  • `exception` mediumtext NOT NULL
  • `failed_at` datetime NOT NULL
  • PRIMARY KEY (`id`)
JOBS_PENDING
  • `id` bigint(20) NOT NULL AUTO_INCREMENT
  • `queue` varchar(255) NOT NULL
  • `payload` mediumtext NOT NULL
  • `attempts` tinyint(3) NOT NULL
  • `reserved_at` bigint(10) DEFAULT NULL
  • `available_at` bigint(10) NOT NULL
  • `created_at` bigint(10) NOT NULL
  • PRIMARY KEY (`id`)
  • KEY `jobs_queue_index` (`queue`)

Updated Tables

Table Changes
APPLICATION New keys:
  • KEY `indexAppStatusId` (`APP_STATUS_ID`)
  • FULLTEXT KEY `indexAppTitle` (`APP_TITLE`)
APP_ASSIGN_SELF_SERVICE_VALUE New key:
  • KEY `indexAppUid` (`APP_UID`)
EMAIL_SERVER New fields:
  • `MESS_INCOMING_SERVER` varchar(256) NOT NULL DEFAULT ''
  • `MESS_INCOMING_PORT` int(11) NOT NULL DEFAULT '0'
GROUPWF New field:
  • `GRP_STATUS_ID` int(11) DEFAULT '0'
GROUP_USER New field:
  • `USR_ID` int(11) DEFAULT '0'
LIST_INBOX New key:
  • KEY `indexAppNumber` (`APP_NUMBER`)
LIST_PARTICIPATED_LAST New key:
  • KEY `indexDelegateDateUsrUid` (`DEL_DELEGATE_DATE`,`USR_UID`)
PROCESS New field:
  • `CATEGORY_ID` int(11) DEFAULT '0'
New keys:
  • KEY `indexProStatus` (`PRO_STATUS`)
  • KEY `indexProStatusId` (`PRO_STATUS_ID`)
PROCESS_CATEGORY New field:
  • `CATEGORY_ID` int(11) NOT NULL AUTO_INCREMENT
New unique key:
  • UNIQUE KEY `INDEX_CATEGORY_ID` (`CATEGORY_ID`)
PROCESS_VARIABLES New key:
  • KEY `indexPrjUidVarName` (`PRJ_UID`,`VAR_NAME`)
TASK New field:
  • `PRO_ID` int(11) DEFAULT '0'
TASK_USER New fields:
  • `TAS_ID` int(11) DEFAULT '0'
  • `ASSIGNED_ID` int(11) DEFAULT '0'
USERS New field:
  • `USR_STATUS_ID` int(11) DEFAULT '1'
New keys:
  • KEY `indexUsrStatus` (`USR_STATUS`)
  • KEY `indexUsrStatusId` (`USR_STATUS_ID`)
USERS_PROPERTIES New field:
  • `PMDYNAFORM_FIRST_TIME` char(1) DEFAULT '0'

Database Schema Changes from ProcessMaker 3.5.x to 3.6.x

The following tables describe all the changes made to the ProcessMaker Database Schema from ProcessMaker version 3.5.x to 3.6.x. These changes include new tables and fields, updated fields, new keys and field type changes. Notice that no field has been removed, which means that existing records won't get lost when upgrading from ProcessMaker 3.5.x to 3.6.x.

New Tables

Table Fields
JOBS_FAILED
  • `id` bigint(20) NOT NULL AUTO_INCREMENT
  • `connection` mediumtext NOT NULL
  • `queue` mediumtext NOT NULL
  • `payload` mediumtext NOT NULL
  • `exception` mediumtext NOT NULL
  • `failed_at` datetime NOT NULL
  • PRIMARY KEY (`id`)
JOBS_PENDING
  • `id` bigint(20) NOT NULL AUTO_INCREMENT
  • `queue` varchar(255) NOT NULL
  • `payload` mediumtext NOT NULL
  • `attempts` tinyint(3) NOT NULL
  • `reserved_at` bigint(10) DEFAULT NULL
  • `available_at` bigint(10) NOT NULL
  • `created_at` bigint(10) NOT NULL
  • PRIMARY KEY (`id`)
  • KEY `jobs_queue_index` (`queue`)

More Information

The default workspace created in ProcessMaker is called workflow, so its database is named wf_workflow. If doing a manual installation of ProcessMaker, the setup screen provides an option to rename this database. See Consulting the ProcessMaker databases for more information about how to access this database with MySQL and phpMyAdmin.

The files of the MySQL databases are generally stored in the following locations:
Linux/UNIX:

The location depends upon your distribution, but it is generally:

/var/lib/mysql/<DATABASE-NAME>/

For example:

/var/lib/mysql/wf_workflow/

Windows:

If installed using the ProcessMaker Windows Installer, the MySQL files are generally stored at:

<INSTALL-DIRECTORY>\MySQL\data\<DATABASE-NAME>\

For example:

C:\Program Files\ProcessMaker\MySQL\data\wf_workflow\

If installed using manual installation, the MySQL files are generally stored at:

<INSTALL-DIRECTORY>\MySQL\data\<DATABASE-NAME>\

For example:

C:\ProgramData\MySQL\MySQL Server 5.x\data\wf_workflow\